官方公众号
商务合作
资源放送
↓ 扫一扫 领取录屏资料↓
1、什么是Overlay网络?
overlay(又叫叠加网络、覆盖网络)简单理解就是把一个逻辑网络建立在一个实体网络之上。其在大体框架上对基础网络不进行大规模修改就能实现应用在网络上的承载,并能与其它网络业务分离,通过控制协议对边缘的网络设备进行网络构建和扩展是SD-WAN以及数据中心等解决方案使用的核心组网技术。
2、为什么需要Overlay 网络?
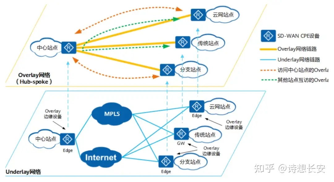
说到为什么要用到Overlay网络就要提到它的对立面--underlay。
undeelay和overlay图
underlay是传统单层网络,是当前数据中心网络基础转发架构的网络。在Underlay网络中,互联的设备通过OSI七层模型中网络层、数据链路层中的路由协议来确保之间IP的连通性。
但这些固定不变的规则带来了很大的问题,其一,由于硬件根据目的IP地址进行数据包的转发,传输路径不易修改、不够灵活,当业务进行修改需要手工对现有底层网络连接进行修改,耗时耗力。
其二,underlay网络在互联网上不能提供完善的安全传输,且底层协议错综复杂无法良好的实现功能兼容。
那么,为了解决Underlay带来的问题,Overlay网络便应运而生了!
3、Overlay网络协议和标准
Overlay网络有着各种网络协议和标准,包括VXLAN、NVGRE、STT、GRE、NVO3、EVPN等,下面我们来介绍Overlay的集中常见协议标准。
1、VXLAN:Overlay主流标准
VXLAN(Virtual Extensible LAN),是一种网络虚拟化技术,基于 IP 网络且采用"MAC in UDP"封装形式的二层 VPN 技术,可以解决改进大型云计算的部署时的扩展问题,是对vlan的一种扩展。
VXLAN 可以基于已有的服务提供商或企业 IP 网络,为分散的物理站点提供二层互联,并能够为不同的租户提供业务隔离,VXLAN技术通过建立VXLAN隧道,在现有网络架构上创建大量的虚拟可扩展局域网,不同的虚拟可扩展局域网使用VNI(VXLAN Network Identifier,虚拟可扩展局域网网络标识符)进行标识。
2、NVGRE
NVGRE是另一种Overlay技术,与VXLAN不同的是,NVGRE没有采用标准传输协议(TCP/UDP),而是借助通用路由封装协议GRE。
NVGRE使用GRE头部的低24位作为租户网络标识符(TNI),与VXLAN一样可以支持1600个虚拟网络。为了提供描述带宽利用率粒度的流,传输网络时需要使用GRE头,但是这导致NVGRE不能兼容传统负载均衡,这是NVGRE与VXLAN相比最大的区别也是NVGRE最大的不足,所以为了提高负载均衡能力建议每个NVGRE主机使用多个IP地址,确保更多流量能够被负载均衡。
3、STT
StatelessTransportTunnelingProtocol是一个术语术语,是Nicira提交的一种通道协议,与VXLAN和VGGRE相似,它将两个帧封装在一个ip消息包的payload中,并且在前面加上tcp头和STT头。请注意STT的tcp头是为了充分利用TSO,LRO,GRO等网卡特性而精心构造的。
4、SD-WAN和数据中心中的Overlay
随着数据中心架构演进,现在数据中心多采用Spine-Leaf架构构建Underlay网络,通过VXLAN技术构建互联的Overlay网络,业务报文运行在VXLAN Overlay网络上,与物理承载网络解耦,而随着SDN技术的引入,渐渐产生了加入了控制器的Overlay网络,这样的网络有着如下的优点:
① 流量传输不依赖特定线路。Overlay网络使用隧道技术,可以灵活选择不同的底层链路,使用多种方式保证流量的稳定传输。
② Overlay网络可以按照需求建立不同的虚拟拓扑组网,无需对底层网络作出修改。
③ 通过加密手段可以解决保护私密流量在互联网上的通信。
④ 支持网络切片与网络分段。将不同的业务分割开来,可以实现网络资源的最优分配。
⑤ 支持多路径转发。在Overlay网络中,流量从源传输到目的可通过多条路径,从而实现负载分担,最大化利用线路的带宽。
Overlay网络在SD-WAN和数据中心两大解决方案中被广泛应用,由于其底层Underlay网络的架构也不尽相同,使得Overlay网络的拓扑存在不同的形式。

推荐阅读
>>>【独家首发】新版HCIE考试解读直播回顾
>>> 重磅!华为HCIE认证改版升级通知!
>>>【命令解析】Linux用户行为的常用命令
>>> 网工必备通信基础知识,还不知道你就out了?
>>>【必备干货】网工入门必会桥接教程,外网+GNS3+Vmware
>>>【技术指南】5分钟搞清楚OSPF链路状态路由协议
网工界市场认可度极高的华为认证,你考了吗?
拿下华为HCIE认证之后,你可以:
跨越90%企业的招聘硬门槛
增加70%就业机会
拿下BAT全国TOP100大厂敲门砖
体系化得到网络技术硬实力
技术大佬年薪可达30w+