官方公众号
商务合作
数字用户线路DSL(Digital Subscriber Line)是以电话线为传输介质的传输技术,人们通常把所有的DSL技术统称为xDSL,x代表不同种类的数字用户线路技术。目前比较流行的宽带接入方式为ADSL,ADSL是非对称DSL技术,使用的是PPPoE(PPP over Ethernet)协议。
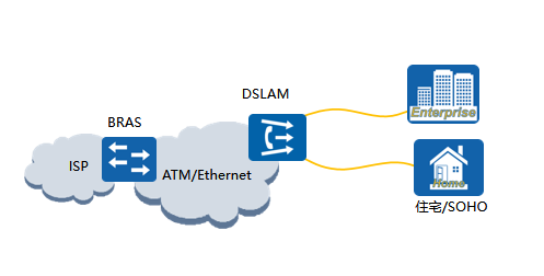
DSL是一种利用现有电话网络实现数据通信的宽带技术。在使用DSL接入网络时,用户侧会安装调制解调器,然后通过现有的电话线与数字用户线路接入复用器(DSLAM)相连。DSLAM是各种DSL系统的局端设备,属于最后一公里接入设备。
然后,DSLAM通过高速ATM网络或者以太网将用户的数据流量转发给宽带远程接入服务器(BRAS)。BRAS是面向宽带网络应用的接入网关,位于骨干网的边缘层。
运营商希望通过同一台接入设备来连接远程的多个主机,同时接入设备能够提供访问控制和计费功能。在众多的接入技术中,把多个主机连接到接入设备的最经济的方法就是以太网,而PPP协议可以提供良好的访问控制和计费功能,于是产生了在以太网上传输PPP报文的技术,即PPPoE。
PPPoE利用以太网将大量主机组成网络,通过一个远端接入设备连入因特网,并运用PPP协议对接入的每个主机进行控制,具有适用范围广、安全性高、计费方便的特点。
PPPoE技术解决了用户上网收费等实际应用问题,得到了宽带接入运营商的认可并被广泛应用。
PPPoE协议的核心优势之一在于其能够在以太网上建立点到点连接,实现PPP会话的建立。这使得广大以太网用户能够通过PPPoE协议轻松连接到远端的宽带接入服务器,享受高速稳定的网络连接。与此同时,PPPoE协议的适用范围广泛,涵盖了各种网络环境,为用户提供了灵活多样的网络接入方式。
除了灵活性外,PPPoE协议还以其高水平的安全性而闻名。通过建立安全的点到点连接,PPPoE协议有效地保护了用户数据的传输安全,防止了潜在的网络威胁和攻击。这一特性使得PPPoE成为许多用户首选的宽带接入方式,尤其是在涉及敏感信息传输的场景中。
此外,PPPoE协议还具备便捷的计费管理特点,为网络运营商和用户提供了方便快捷的计费机制。通过PPPoE协议,网络运营商可以轻松实现对用户网络使用情况的监控和计费,为用户提供更加个性化和优质的网络服务体验。
总的来说,PPPoE协议作为宽带接入技术的重要组成部分,为用户提供了高效、安全、便捷的网络连接方式。其在数字用户线路技术中的广泛应用,将继续推动数字通信领域的发展,并为用户带来更加便利和安全的网络体验。
