官方公众号
商务合作
当设计网络时,技术和协议的选择对于网络性能、可靠性和扩展性至关重要。在过去,常常使用 MSTP(Multiple Spanning Tree Protocol)和 VRRP(Virtual Router Redundancy Protocol)来提高网络的可用性和容错性。然而,随着技术的进步和网络需求的变化,堆叠加聚合(Stacking with Link Aggregation)逐渐成为更受欢迎的选择,取代了 MSTP 和 VRRP 的应用。
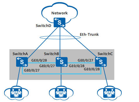
堆叠加聚合是一种新型网络架构,它将多个交换机堆叠在一起,形成一个逻辑单元,同时利用链路聚合技术将多个物理链路捆绑在一起以增加带宽和容错性。
相比之下,MSTP 是一种基于树形拓扑的协议,用于防止网络中的环路,并允许多个 VLAN 在一个网络拓扑中共存。VRRP 则是一种路由协议,用于提供冗余路由器,确保在主路由器出现故障时网络服务的持续可用性。
堆叠加聚合相对于 MSTP 和 VRRP 具有几个明显的优势。
首先,堆叠加聚合提供了更高的带宽和容错性。通过捆绑多个物理链路,它不仅提高了带宽,还增强了网络的容错能力。即使其中一个链路出现故障,其他链路仍然可以维持网络的连通性,从而提高了整体的可用性。
其次,堆叠加聚合简化了网络管理。堆叠后的交换机可以被视为单个逻辑单元进行管理,减少了配置和维护的复杂性。相比之下,MSTP 和 VRRP 需要更多的配置和管理,并且需要对多个设备进行独立操作和维护。
另外,堆叠加聚合提供了更快的收敛时间和更灵活的扩展性。在堆叠中,当一个交换机出现故障时,可以更快地实现快速故障转移,减少网络中断的时间。而且,堆叠架构更容易扩展,可以轻松地添加更多的交换机来满足不断增长的网络需求。
尽管堆叠加聚合有诸多优势,但也存在一些考虑因素。例如,堆叠加聚合可能会增加单点故障的风险,因为所有的交换机都被视为一个整体。此外,堆叠加聚合可能需要更高的成本投入,因为需要更多的交换机硬件来实现堆叠。
总的来说,随着网络需求的变化和技术的发展,堆叠加聚合作为一种新型的网络架构,在提供更高性能、更好容错性和更简化管理方面显示出明显优势,逐渐取代了传统的 MSTP 和 VRRP 应用。然而,根据具体的网络需求和情况,选择合适的网络架构仍然需要综合考虑各种因素。
限时福利 课程免费试听名额
扫码添加老师立即申请
