官方公众号
商务合作
本案例适用于华为S系列交换机V200R005及之后所有版本。
组网需求
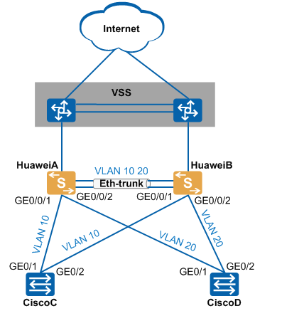
如图1所示,原组网中交换机均为思科交换机。上行通过使用堆叠模式的三层核心交换机实现网络侧互通。两台汇聚交换机之间使用手工模式的Eth-trunk进行链路冗余备份,上行通过配置OSPF与核心交换机建立OSPF邻居关系收发路由,且通过配置HSRP实现虚拟网关备份。组网中交换机通过Rapid PVST+进行破环操作。
原组网中交换机生成树协议采用的路径开销算法为short,对应华为交换机应采用dot1d-1998与之匹配。原组网中思科交换机不支持增强的快速迁移模式,华为交换机默认采用增强的快速迁移模式,因此对应不支持增强的快速迁移模式的端口,应通过执行命令stp no-agreement-check来选择端口使用普通的快速迁移机制。
现根据需要,需使用华为交换机替换组网中的两台汇聚交换机,替换不改变原网络规划。
图1 华为交换机VBST同思科交换机PVST对接组网图
配置思路
配置华为交换机的OSPF功能,实现与上行核心交换机建立OSPF邻居关系收发路由。
通过手工模式配置华为交换机之间的链路聚合,实现负载分担。
配置华为交换机的VRRP功能实现对原思科交换机HSRP的对接替换,实现虚拟网关备份。
配置华为交换机生成树VBST,实现同思科交换机Rapid PVST+对接。
配置华为交换机生成树模式为VBST,启用生成树。
配置华为交换机VBST的路径开销算法为dot1d-1998。
配置华为交换机VBST的快速迁移方式为普通快速迁移方式。
依据原网络规划,配置华为交换机相关业务转发功能。
操作步骤
割接过程将华为交换机旁挂入网,并建立OSPF路由。采取逐台割接的方式,以下挂接入交换机为单位逐台割接至华为交换机,割接步骤如下:
1.对接替换前检查。
A.通过show running-config查看思科交换机相应生成树配置信息。
B.通过show spanning-tree summary查看思科交换机生成树参数及状态信息。
对于该组网场景,思科交换机之间都采用Rapid PVST+进行生成树计算,采用的路径开销算法为short,且不支持增强的快速迁移方式。
2.将两台华为交换机上电并连接之间链路及上行链路。核心交换机新增下行接口地址,华为交换机新增上行接口地址及loopback地址。完成华为交换机所有配置,并将华为交换机HuaweiA和HuaweiB的VLANIF10及VLANIF20接口shutdown。思科交换机不需更改其原有配置。
华为交换机VBST配置如下:
A.配置HuaweiA和HuaweiB的生成树模式为VBST,启用生成树。
#配置HuaweiA
<HUAWEI> system-view
[HUAWEI] sysname HuaweiA
[HuaweiA] stp mode vbst
#配置HuaweiB
<HUAWEI> system-view
[HUAWEI] sysname HuaweiB
[HuaweiB] stp mode vbst
配置华为交换机VBST的路劲开销算法为:dot1d-1998。
#配置HuaweiA
[HuaweiA] stp pathcost-standard dot1d-1998
#配置HuaweiB
[HuaweiB] stp pathcost-standard dot1d-1998
C.配置华为交换机VBST的快速迁移方式为普通快速迁移方式。
#配置HuaweiA
[HuaweiA] interface gigabitethernet 0/0/1
[HuaweiA-GigabitEthernet0/0/1] stp no-agreement-check
[HuaweiA-GigabitEthernet0/0/1] quit
[HuaweiA] interface gigabitethernet 0/0/2
[HuaweiA-GigabitEthernet0/0/2] stp no-agreement-check
[HuaweiA-GigabitEthernet0/0/2] quit
#配置HuaweiB
[HuaweiB] interface gigabitethernet 0/0/1
[HuaweiB-GigabitEthernet0/0/1] stp no-agreement-check
[HuaweiB-GigabitEthernet0/0/1] quit
[HuaweiB] interface gigabitethernet 0/0/2
[HuaweiB-GigabitEthernet0/0/2] stp no-agreement-check
[HuaweiB-GigabitEthernet0/0/2] quit
3.将CiscoD的上行备份链路切换至华为交换机HuaweiB。保持VLANIF20接口shutdown,如图2所示。
图2割接过程图1
4.断开CiscoA与CiscoD的互连线缆,并将CiscoA和CiscoB的VLANIF20接口shutdown,同时打开华为交换机VLANIF20接口。
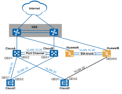
5.测试CiscoD下挂业务。验证无问题后,将CiscoD同CiscoA的链路切换至HuaweiA。完成该接入交换机的割接,如图3所示。
图3 割接过程图2
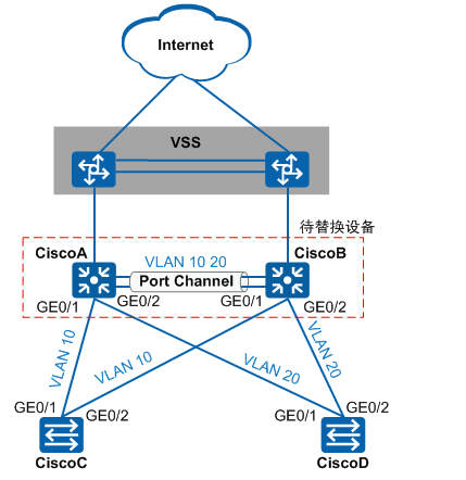
6.采用如上步骤,逐台完成下挂接入交换机的割接。最终组网图如图4所示。
图4 最终组网图
结果验证
对接替换后,可以通过以下方法检查配置结果。
通过display stp [ vlan vlan-id ] [ interface interface-type interface-number | slot slot-id ] [ brief ]查看华为交换机生成树的状态信息与统计信息。
通过show spanning-tree summary查看思科交换机生成树状态信息。
验证用户侧设备业务,确认对接替换是否成功。
配置文件
HuaweiA的配置文件
#
sysname HuaweiA
#
stp mode vbst
stp pathcost-standard dot1d-1998
#
interface GigabitEthernet0/0/1
stp no-agreement-check
#
interface GigabitEthernet0/0/2
stp no-agreement-check
#
return
HuaweiB的配置文件
#
sysname HuaweiB
#
stp mode vbst
stp pathcost-standard dot1d-1998
#
interface GigabitEthernet0/0/1
stp no-agreement-check
#
interface GigabitEthernet0/0/2
stp no-agreement-check
#
Return
限时福利 课程免费试听名额
扫码添加老师立即申请
