官方公众号
商务合作

一、堆叠简介

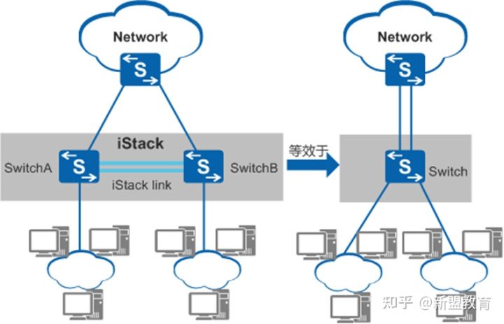
图1 堆叠示意图
堆叠iStack(Intelligent Stack),是指将多台支持堆叠特性的交换机设备组合在一起,从逻辑上组合成一台交换设备。如上图1所示,SwitchA与SwitchB通过堆叠线缆连接后组成堆叠iStack,对于上游和下游设备来说,它们就相当于一台交换机Switch。
通过交换机堆叠,可以实现网络高可靠性和网络大数据量转发,同时简化网络管理。
1.高可靠性
堆叠系统多台成员交换机之间冗余备份;堆叠支持跨设备的链路聚合功能,实现跨设备的链路冗余备份。
2.强大的网络扩展能力
通过增加成员交换机,可以轻松的扩展堆叠系统的端口数、带宽和处理能力;同时支持成员交换机热插拔,新加入的成员交换机自动同步主交换机的配置文件和系统软件版本。
3.简化配置和管理
一方面,用户可以通过任何一台成员交换机登录堆叠系统,对堆叠系统所有成员交换机进行统一配置和管理;另一方面,堆叠形成后,不需要配置复杂的二层破环协议和三层保护倒换协议,简化了网络配置。
二、堆叠基本概念
堆叠涉及以下几个基本概念:
1.角色
堆叠中所有的单台交换机都称为成员交换机,按照功能不同,可以分为三种角色:
1.1、主交换机
主交换机(Master)负责管理整个堆叠。堆叠中只有一台主交换机。
1.2、备交换机
备交换机(Standby)是主交换机的备份交换机。当主交换机故障时,备交换机会接替原主交换机的所有业务。堆叠中只有一台备交换机。
1.3、从交换机
从交换机(Slave)主要用于业务转发,从交换机数量越多,堆叠系统的转发能力越强。除主交换机和备交换机外,堆叠中其他所有的成员交换机都是从交换机。
2.堆叠ID
堆叠ID,即成员交换机的槽位号(Slot ID),用来标识和管理成员交换机,堆叠中所有成员交换机的堆叠ID都是唯一的。
3.堆叠优先级
堆叠优先级是成员交换机的一个属性,主要用于角色选举过程中确定成员交换机的角色,优先级值越大表示优先级越高,优先级越高当选为主交换机的可能性越大。
三、堆叠建立过程
堆叠建立的过程包括以下四个阶段:
1.物理连接
根据网络需求,选择适当的连接方式和连接拓扑,组建堆叠网络。根据连接介质的不同,堆叠可分为堆叠卡堆叠和业务口堆叠。

图1 堆叠连接拓扑
如上图1所示,每种连接方式都可组成链形和环形两种连接拓扑。下表1从可靠性、链路带宽利用率和组网布线是否方便的角度对两种连接拓扑进行对比。
| 表1 堆叠连接拓扑对比 | |||
| 连接拓扑 | 优点 | 缺点 | 适用场景 |
| 链形连接 | 首尾不需要有物理连接,适合长距离堆叠。 | 可靠性低:其中一条堆叠链路出现故障,就会造成堆叠分裂。堆叠链路带宽利用率低:整个堆叠系统只有一条路径。 | 堆叠成员交换机距离较远时,组建环形连接比较困难,可以使用链形连接。 |
| 环形连接 | 可靠性高:其中一条堆叠链路出现故障,环形拓扑变成链形拓扑,不影响堆叠系统正常工作。堆叠链路带宽利用率高:数据能够按照最短路径转发。 | 首尾需要有物理连接,不适合长距离堆叠。 | 堆叠成员交换机距离较近时,从可靠性和堆叠链路利用率上考虑,建议使用环形连接。 |
2.主交换机选举
成员交换机之间相互发送堆叠竞争报文,并根据选举原则,选出堆叠系统主交换机。
确定出堆叠的连接方式和连接拓扑,完成成员交换机之间的物理连接之后,所有成员交换机上电。此时,堆叠系统开始进行主交换机的选举。在堆叠系统中每台成员交换机都具有一个确定的角色,其中,主交换机负责管理整个堆叠系统。主交换机选举规则如下(依次从第一条开始判断,直至找到最优的交换机才停止比较):
2.1、运行状态比较,已经运行的交换机优先处于启动状态的交换机竞争为主交换机。
堆叠主交换机选举超时时间为20s,堆叠成员交换机上电或重启时,由于不同成员交换机所需的启动时间可能差异比较大,因此不是所有成员交换机都有机会参与主交换机的选举:启动时间与启动最快的成员交换机相比,相差超过20s的成员交换机没有机会参与主交换机的选举,只能被动加入堆叠成为非主交换机,加入过程可参见堆叠成员加入与退出。因此,如果希望指定某一成员交换机成为主交换机,则可以先为其上电,待其启动完成后再给其他成员交换机上电。
2.2、堆叠优先级高的交换机优先竞争为主交换机。
2.3、堆叠优先级相同时,MAC地址小的交换机优先竞争为主交换机。
3.拓扑收集和备交换机选举
主交换机收集所有成员交换机的拓扑信息,向所有成员交换机分配堆叠ID,之后选出堆叠系统备交换机。
主交换机选举完成后,主交换机会收集所有成员交换机的拓扑信息,根据拓扑信息计算出堆叠转发表项和破环点信息下发给堆叠中的所有成员交换机,并向所有成员交换机分配堆叠ID。
之后进行备交换机的选举,作为主交换机的备份交换机。除主交换机外最先完成设备启动的交换机优先被选为备份交换机。当除主交换机外其它交换机同时完成启动时,备交换机的选举规则如下(依次从第一条开始判断,直至找到最优的交换机才停止比较):
3.1、堆叠优先级最高的设备成为备交换机。
3.2、堆叠优先级相同时,MAC地址最小的成为备交换机。
除主交换机和备交换机之外,剩下的其他成员交换机作为从交换机加入堆叠。
4.稳定运行
主交换机将整个堆叠系统的拓扑信息同步给所有成员交换机,成员交换机同步主交换机的系统软件和配置文件,之后进入稳定运行状态。
角色选举、拓扑收集完成之后,所有成员交换机会自动同步主交换机的系统软件和配置文件:
堆叠具有自动加载系统软件的功能,待组成堆叠的成员交换机不需要具有相同软件版本,只需要版本间兼容即可。当备交换机或从交换机与主交换机的软件版本不一致时,备交换机或从交换机会自动从主交换机下载系统软件,然后使用新系统软件重启,并重新加入堆叠。
堆叠具有配置文件同步机制,备交换机或从交换机会将主交换机的配置文件同步到本设备并执行,以保证堆叠中的多台设备能够像一台设备一样在网络中工作,并且在主交换机出现故障之后,其余交换机仍能够正常执行各项功能。
四、堆叠登录与访问
堆叠建立后,多台成员交换机组成一台虚拟设备存在于网络中,堆叠系统的接口编号规则以及登录与访问的方式都发生了变化。
1。堆叠接口编号规则
堆叠系统的接口编号采用堆叠ID作为标识信息,所有成员交换机的堆叠ID都是唯一的。
对于单台没有运行堆叠的设备,接口编号采用:槽位号/子卡号/端口号(槽位号统一取值为0)。设备加入堆叠后,接口编号采用:堆叠ID/子卡号/端口号。
如:设备没有运行堆叠时,某个接口的编号为GigabitEthernet0/0/1;当该设备加入堆叠后,如果堆叠ID为2,则该接口的编号将变为GigabitEthernet2/0/1。对于管理网口,无论系统是否运行堆叠以及运行堆叠后堆叠ID是多少,接口的编号均为MEth 0/0/1。
子卡号与端口号的编号规则与单机状态下一致。如果设备曾加入过堆叠,在退出堆叠后,仍然会使用组成堆叠时的堆叠ID作为自身的槽位号。
2.堆叠系统的登录
登录堆叠系统的方式如下:
本地登录:通过任意成员交换机的Console口登录。
远程登录:通过任意成员交换机的管理网口或其他三层接口登录。只要保证到堆叠系统的路由可达,就可以使用Telnet、Stelnet、WEB以及SNMP等方式进行远程登录。
有管理网口的设备组建堆叠后,系统运行阶段,只有一台成员交换机的管理网口生效,称为主用管理网口。堆叠系统启动后默认选取主成员交换机的管理网口为主用管理网口,若主成员交换机的管理网口异常或不可用,则选取其他成员交换机的管理网口为主用管理网口。如果通过PC直连到非主用管理网口,则无法正常登录堆叠系统。
堆叠建立后,竞争为主的交换机的配置文件生效。如果远程登录堆叠,需要主交换机的IP地址。
不管通过哪台成员交换机登录到堆叠系统,实际登录的都是主交换机。主交换机负责将用户的配置下发给其他成员交换机,统一管理堆叠系统中所有成员交换机的资源。
3.堆叠文件系统的访问
文件系统的访问包括对存储器中文件和目录的创建、删除、修改以及文件内容的显示等。设备支持的存储器为Flash。
通过drive + path + filename这种格式,指定到某路径下的文件名,详细解释可参见文件系统简介。其中:
drive指设备中的存储器。path指存储器中的目录以及子目录。filename指文件名。
堆叠环境与单机环境的不同点在于drive的命名:
flash:堆叠系统中主交换机Flash存储器的根目录。堆叠ID#flash:堆叠系统中某成员交换机Flash存储器的根目录。例如:slot2#flash:是指堆叠ID为2的成员交换机Flash存储器的根目录。
五、堆叠跨设备链路聚合
堆叠支持跨设备链路聚合技术,通过配置跨设备Eth-Trunk接口实现。用户可以将不同成员交换机上的物理以太网端口配置成一个聚合端口连接到上游或下游设备上,实现多台设备之间的链路聚合。
当其中一条聚合链路故障或堆叠中某台成员交换机故障时,Eth-Trunk接口能够将流量重新分布到其他聚合链路上,实现了链路间和设备间的备份,保证了数据流量的可靠传输。

图1 跨设备Eth-Trunk接口实现链路间的备份
如上图1所示,流向网络核心的流量将均匀分布在聚合链路上,当某一条聚合链路失效时,Eth-Trunk接口将流量通过堆叠线缆重新分布到其他聚合链路上,实现了链路间的备份。

图2 跨设备Eth-Trunk接口实现设备间的备份
如上图2所示,流向网络核心的流量将均匀分布在聚合链路上,当某台成员交换机故障时,Eth-Trunk接口将流量重新分布到其他聚合链路上,实现了设备间的备份。
未完待续
推荐阅读
>>>【必备干货】网工入门必会桥接教程,外网+GNS3+Vmware
网工界市场认可度极高的华为认证,你考了吗?
拿下华为HCIE认证之后,你可以:
跨越90%企业的招聘硬门槛
增加70%就业机会
拿下BAT全国TOP100大厂敲门砖
体系化得到网络技术硬实力
技术大佬年薪可达30w+
资源放送
2022新版华为思科双厂商认证18集小白入门到进阶实战课,扫描下方二维码,即可观看:
